热门视频
N
更多...

[绿色软件] 【分享】抖音视频下载器 免费无广

177
回复
31974
查看
[复制链接]
累计签到:6 天
连续签到:2 天

2万

主题

7

回帖

2万

侠豆

黑金会员

积分
238681

活跃会员在线狂人灌水之王优秀版主

发表于 2025-11-2 21:26:59 来自手机 | 显示全部楼层 |阅读模式

马上注册,结交更多好友,享用更多功能,让你轻松玩转社区。

您需要 登录 才可以下载或查看,没有账号?立即注册

x
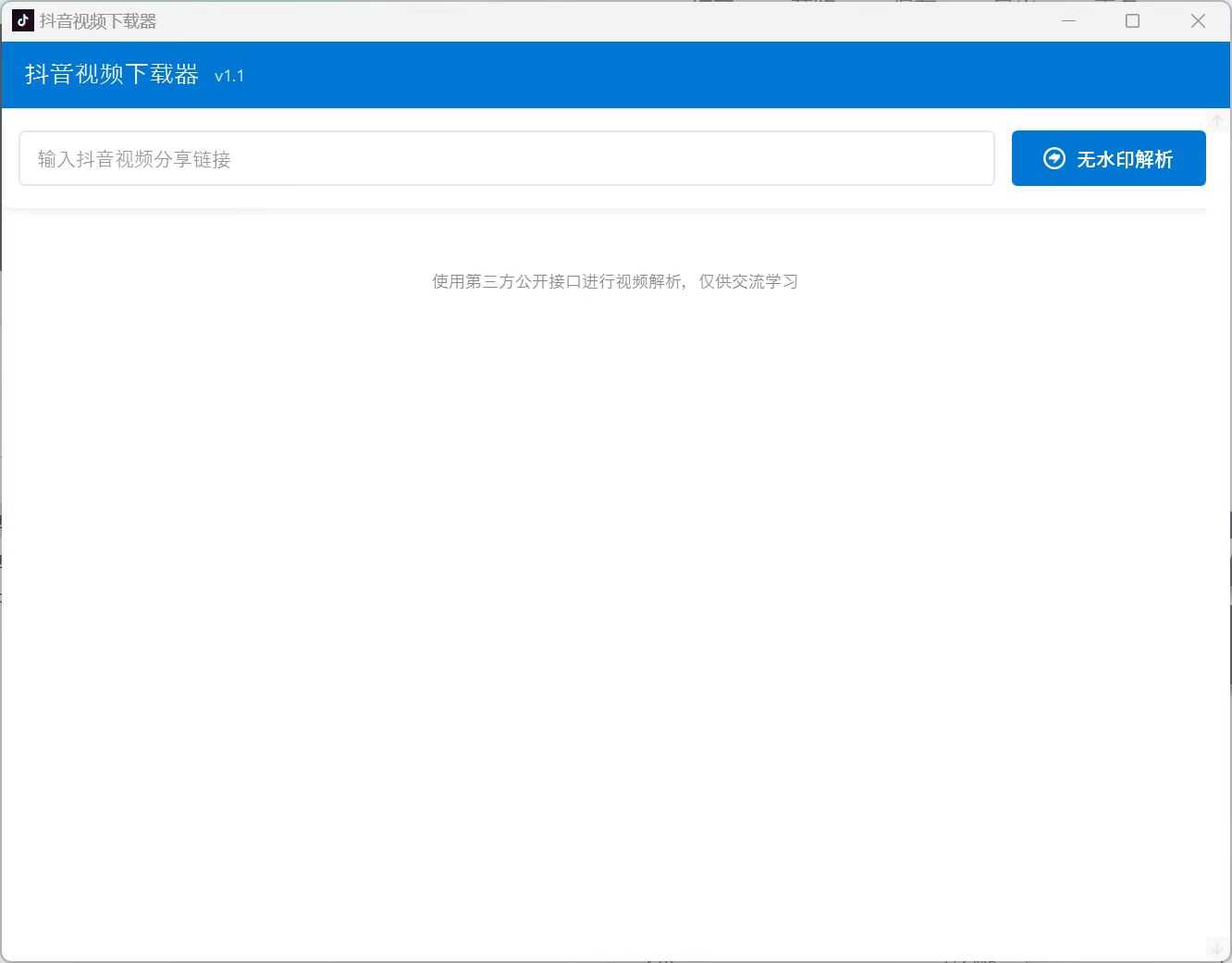
【应用名称】抖音视频下载器
【应用版本】1.1
【软件大小】10/80m
【适用平台】win
【应用简介】抖音视频下载器是一款绿色单文件版的下载器软件有两个版本,一个是包括框架,一个是不包括框架,大家自行选择。

🌸免责声明:

注:软件来自网络,本篇文章只是对该软件的一个分享,如有侵权,请联系删除。

链接:https://pan.baidu.com/s/1p8xHwJcnjLcpGpnFXk7hQg 
提取码:6688

更多图片 小图 大图
组图打开中,请稍候......
回复

使用道具 举报

尚未签到

0

主题

2万

回帖

0

侠豆

荣耀大侠

积分
132927
发表于 2025-11-2 21:35:22 来自手机 | 显示全部楼层
签到签到签到签到签到签到
我要说一句
回复

使用道具 举报

尚未签到

0

主题

2万

回帖

0

侠豆

荣耀大侠

积分
129970
发表于 2025-11-2 21:46:42 来自手机 | 显示全部楼层
真的牛逼
我要说一句
回复

使用道具 举报

尚未签到

0

主题

2万

回帖

0

侠豆

荣耀大侠

积分
131631
发表于 2025-11-2 21:56:08 来自手机 | 显示全部楼层
牛的 谢谢大佬
我要说一句
回复

使用道具 举报

尚未签到

0

主题

2万

回帖

0

侠豆

荣耀大侠

积分
131661
发表于 2025-11-2 22:08:33 来自手机 | 显示全部楼层
大佬们 求个免费好用的 短信轰炸软件
我要说一句
回复

使用道具 举报

尚未签到

0

主题

2万

回帖

0

侠豆

荣耀大侠

积分
131286
发表于 2025-11-2 22:18:21 来自手机 | 显示全部楼层
谢谢楼主
我要说一句
回复

使用道具 举报

尚未签到

0

主题

2万

回帖

0

侠豆

荣耀大侠

积分
131713
发表于 2025-11-2 22:27:03 来自手机 | 显示全部楼层
嘿嘿嘿
我要说一句
回复

使用道具 举报

尚未签到

0

主题

2万

回帖

0

侠豆

荣耀大侠

积分
131446
发表于 2025-11-2 22:37:32 | 显示全部楼层
给大佬点赞
我要说一句
回复

使用道具 举报

24小时客服电话

400-123-88888

客服QQ:2746919858

服务时间:周一至周五9:00-18:00

邮箱:Batxia@88.com

  • 动漫客户端下载

  • 动漫微信公众号

  • 新浪weibo

本站不提供任何视听上传服务,所有内容均来自视频分享站点所提供的公开引用资源。

Powered by BatXia! X3.4   © 2015-2026 蝙蝠侠社区